简介:
苦于微信群聊二维码频繁变动,开发这个能生成永久二维码的工具,不需要服务器。也可作为 URL 缩短链接服务使用。
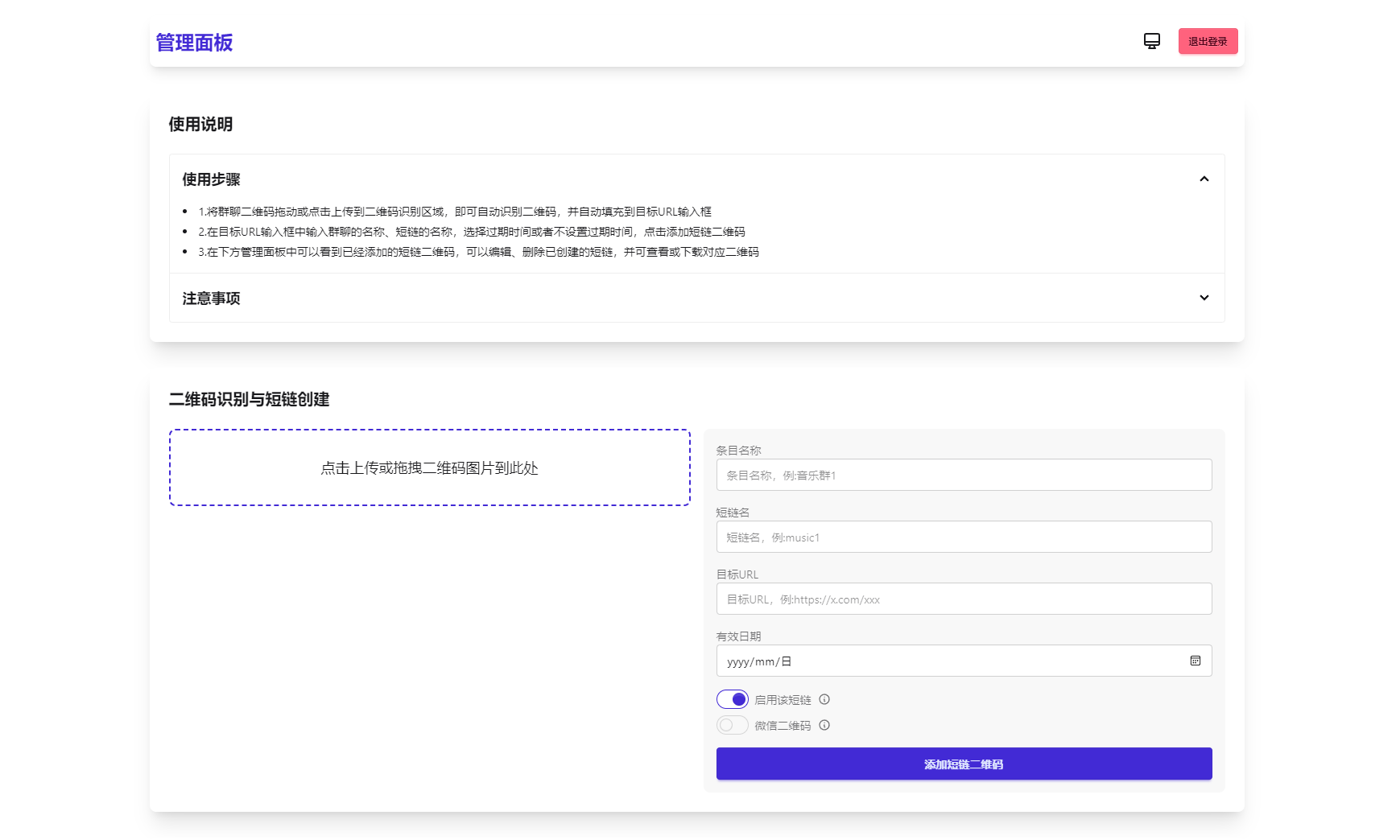
功能特性
1.生成永久短链接,指向微信群二维码
2.可当短链接生成器
3.无需服务器
4.自定义二维码样式和 Logo
5.管理后台可随时更新
6.密码保护(demo)
图片:



交易流程

发货方式
1、自动:在上方保障服务中标有自动发货的商品,拍下后,将会在订单详情中看到资源的网盘下载链接,然后复制下载链接到浏览器打开便可转存观看或下载;
交易周期
1、教程默认交易周期:自动发货商品为1天,买家有1次额外延长3天交易周期的权利;
2、若上述交易周期双方依然无法完成交易,任意一方可发起追加周期(1~60天)的请求,对方同意即可延长。
注:买家购买后,请注意及时对购买的资源进行检查,以免过了交易周期。
退款说明
1、描述:教程描述的内容(含标题)与实际教程不一致的(例:描述PHP实际为ASP、描述的内容实际缺少、视频过于模糊,文档乱码不可读等);
2、演示:源码类,有演示站时,与实际源码小于95%一致的(但描述中有"不保证完全一样、有变化的可能性"类似显著声明的除外);
4、收货:买家无法成功转存到自己网盘上,买家下载后,不能解压或解压出来的内容与商品描述的内容不一致。
5、其他:如质量方面的硬性常规问题等。
注:经核实符合上述任一,均支持退款。
免责声明
1、淘好源网作为第三方中介平台,依据交易合同(商品描述、交易前商定的内容)来保障交易的安全及买卖双方的权益;
2、非平台线上交易的项目,出现任何后果均与淘好源网无关;无论卖家以何理由要求线下交易的,请联系管理举报。
3. 淘好源网站的资源均由店家上传出售,本站无法判断和识别资源的版权等合法性属性。如果您对本网站上传的信息资源的版权存有异议,请您及时联系
我们。如果需要删除链接,请下载下面的附件,正确填写信息后并发给我们,本站核实信息真实性后,在24小时内对商品进行删除处理。
联系邮箱:admin@taohaoyuan.com
(相关事务请发函至该邮箱)附件:
2025开源双端获取txl通讯录、相册、短信、定位、已安装APP信息 ...¥19.9
首涂第三十八套_仿爱电影模板 | 苹果CMS模板...¥9.9
2025短视频/短剧系统自动定时采集H5移动端在线影视视频短剧源码小剧...¥9.9
TK海外抢单,前后端分离,uniapp的,后端php(源码下载)...¥9.9
约会交友系统源码 神级约会系统 支持婚恋相亲、媒婆返利、红娘系统、商城...¥19.9
11月新功能强大的社区论坛整站源码...¥9.9
全网首发 彩虹云商城二开美化版 沉梦云Pro美化版 新增超多功能...¥9.9
AI一键生成微信红包封面系统源码...¥9.9
新APP导航下载页源码+带后台版/站长亲测...¥9.9
2025新易支付系统 功能齐全接口多...¥9.9
《管理改进30讲》丁晖老师带你提升业绩...¥9.9
2022清北游资竞价绝杀4.0最新极速版指标...¥9.9
小怡子社交情商吸引力训练营...¥18.00
邓康尧 2026高三高考生物 一轮尖端秋季班 更新中...¥9.9